otp.utils.render_otq#

class render_otq(path, image_path=None, output_format=None, load_external_otqs=True, view=False, line_limit=(10, 30), parse_eval_from_params=False, debug=False)#

Bases:

Render queries from .otq files.

Parameters
  • path (str, List[str]) – Path to .otq file or list of paths to multiple .otq files. Needed to render query could be specified with the next format: path_to_otq::query_name

  • image_path (str, None) – Path for generated image. If omitted, image will be saved in a temp dir

  • output_format (str, None) – Graphviz rendering format. Default: png. If image_path contains one of next extensions, output_format will be set automatically: png, svg, dot.

  • load_external_otqs (bool) – If set to True (default) dependencies from external .otq files (not listed in path param) will be loaded automatically.

  • view (bool) – Defines should generated image be shown after render.

  • line_limit (Tuple[int, int], None) – Limit for maximum number of lines and length of some EP parameters strings. First param is limit of lines, second - limit of characters in each line. If set to None limit disabled. If one of tuple values set to zero the corresponding limit disabled.

  • parse_eval_from_params (bool) – Enable parsing and printing eval sub-queries from EP parameters.

  • debug (bool) – Allow to print stdout or stderr from Graphviz render.

Return type

Path to rendered image

Examples

Render single file:

>>> otp.utils.render_otq("./test.otq")  
../../_images/render_otq_1.png

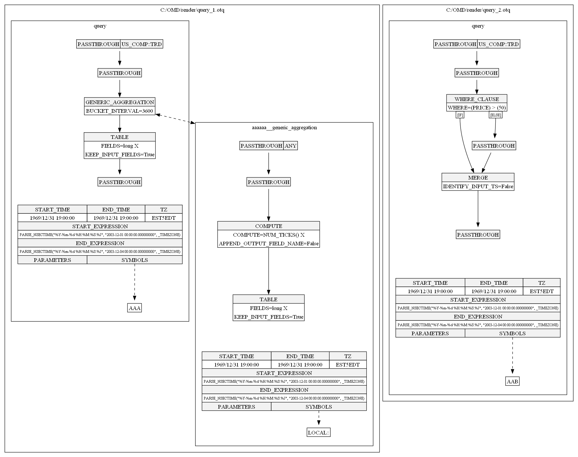
Render multiple files:

>>> otp.utils.render_otq(["./first.otq", "./second.otq"])  
../../_images/render_otq_2.png

Render specific queries from multiple files:

>>> otp.utils.render_otq(["./first.otq", "./second.otq::some_query"])